IPv6 Address Configuration with EUI-64 and Static Routing
Overview
This lab simulates real-world IPv6 address configuration and routing across a two-router network with end devices. Key tasks included calculating and assigning IPv6 addresses using EUI-64, enabling IPv6 routing, and activating link-local addressing on interfaces with ipv6 enable. We configured static routes using both global and link-local next-hop addresses, observed interface MAC-to-EUI-64 conversion, and verified reachability between PCs. The lab concludes with a successful end-to-end IPv6 ping test, confirming correct addressing and routing.
| Skills Demonstrated |
|---|
| Calculating and configuring EUI-64-based IPv6 addresses |
| Understanding MAC address manipulation for EUI-64 interface IDs |
| Enabling IPv6 unicast routing on Cisco devices |
Activating link-local addressing using the ipv6 enable command |
| Identifying and using link-local addresses for static routes |
| Creating fully specified IPv6 static routes |
| Configuring IPv6 addresses and default gateways on PCs |
Testing end-to-end IPv6 connectivity using ping |
| Tools Used |
|---|
| Cisco Packet Tracer |
| Router CLI |
| Context-Sensitive Help |
| Ping Utility |
1. Network Topology
I have configured a basic two PC, switch, and router network so I can demonstrate the proper commands to enable IPv6 routing and configuration.
2. Adding IPv6 Addresses to Routers Using EUI-64
First, I'm going to add IPv6 addresses on the G0/1 interface of both R1 and R2 using EUI-64.
I run the following command on R1:
R1> en
R1# conf t
R1(config) int g0/1
R1(config-if) ipv6 address 2001:db8::/64 eui-64
I run the following command on R2:
R2> en
R2# conf t
R2(config) int g0/1
R2(config-if) ipv6 address 2001:db8:0:1::/64 eui-64
Now when running show ipv6 interface brief on both R1 and R2, we can see a link-local and global unicast address added to interface G0/1:
GigabitEthernet0/0 [up/up]
unassigned
GigabitEthernet0/1 [up/up]
FE80::230:F2FF:FE36:4502
2001:DB8::230:F2FF:FE36:4502
GigabitEthernet0/2 [administratively down/down]
unassigned
Vlan1 [administratively down/down]
unassigned
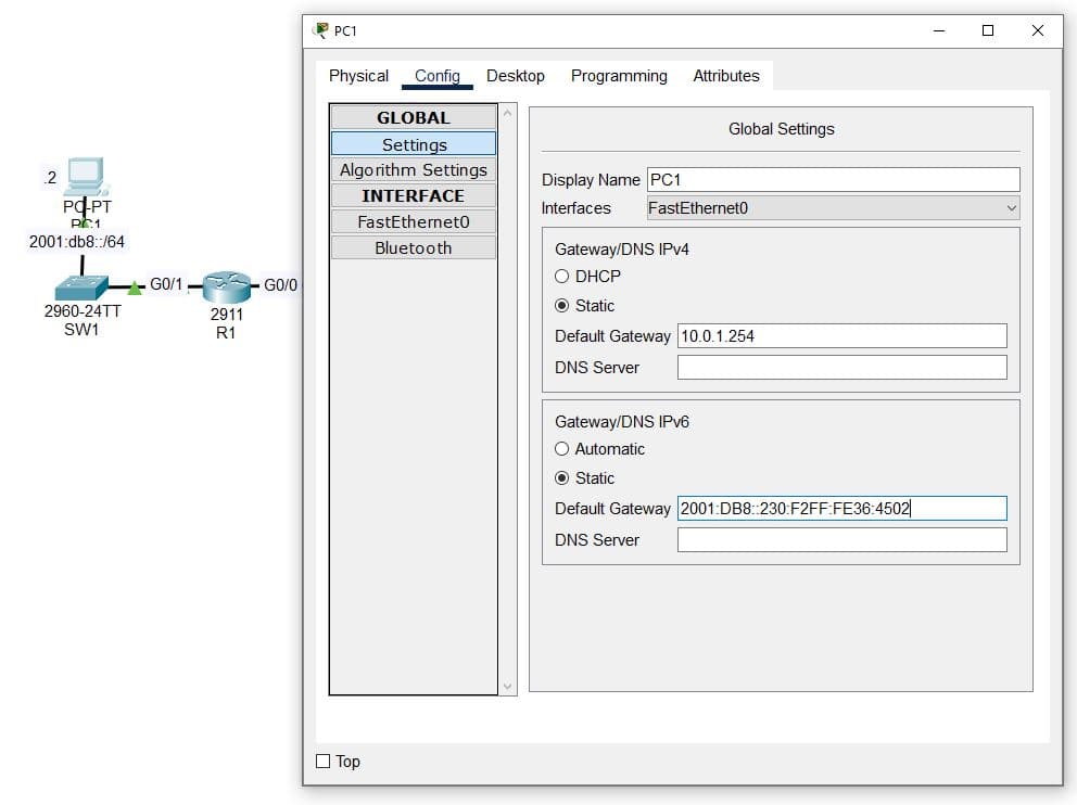
3. Setting IPv6 Address and Default Gateway on PCs
Now that I've added the IPv6 addresses to the G0/1 interface on both R1 and R2, I am going to add the IPv6 address on each PC as well as the proper default gateway.
First, I add the IPv6 address to both PC1 and PC2:
Then I revisit the output from show ipv6 interface brief so I can know the generated global unicast address and I input that in the default gateway setting for both PC1 and PC2:
4. Enabling IPv6 on R1 and R2
On the G0/0 interface that connects R1 and R2, I need to enable an IPv6 address.
I run the following commands on both R1 and R2:
R1> en
R1# conf t
R1(config) int g0/0
R1(config-if) ipv6 enable
Now when running show ipv6 interface brief on both R1 and R2, we can see a link-local address on interface G0/0
GigabitEthernet0/0 [up/up]
FE80::230:F2FF:FE36:4501
GigabitEthernet0/1 [up/up]
FE80::230:F2FF:FE36:4502
2001:DB8::230:F2FF:FE36:4502
GigabitEthernet0/2 [administratively down/down]
unassigned
Vlan1 [administratively down/down]
unassigned
4. Adding Static Routes Between Routers
Now that and IPv6 address has been configured on all interface of both R1 and R2, I am going to add fully-specified static routes (specifying both exit interface and next hop).
I run the following commands on R1:
R1> en
R1# conf t
R1(config) ipv6 route 2001:db8:0:1::/64 g0/0 FE80::201:63FF:FEB0:B801
I run the following commands on R2:
R2> en
R2# conf t
R2(config) ipv6 route 2001:db8::/64 g0/0 FE80::230:F2FF:FE36:4501
Now when running show ipv6 route we can see static routes added:
IPv6 Routing Table - 4 entries
Codes: C - Connected, L - Local, S - Static, R - RIP, B - BGP
U - Per-user Static route, M - MIPv6
I1 - ISIS L1, I2 - ISIS L2, IA - ISIS interarea, IS - ISIS summary
ND - ND Default, NDp - ND Prefix, DCE - Destination, NDr - Redirect
O - OSPF intra, OI - OSPF inter, OE1 - OSPF ext 1, OE2 - OSPF ext 2
ON1 - OSPF NSSA ext 1, ON2 - OSPF NSSA ext 2
D - EIGRP, EX - EIGRP external
C 2001:DB8::/64 [0/0]
via GigabitEthernet0/1, directly connected
L 2001:DB8::230:F2FF:FE36:4502/128 [0/0]
via GigabitEthernet0/1, receive
S 2001:DB8:0:1::/64 [1/0]
via 2001:DB8:0:1:201:63FF:FEB0:B802, GigabitEthernet0/0
L FF00::/8 [0/0]
via Null0, receive
5. Testing Connectivity
Lastly, before testing connectivity, I enable ipv6 unicast-routing on both R1 and R2.
Then I ping from PC1 to PC2 and see a successful connection.
